OSA 5530B SDU.Устройство распределения синхронизации. |
![]()
Введение
Расширение сетей. Взрыв спроса на телекоммуникационные услуги привел к внедрению сложных сетей. Эти сети часто содержат большое количество элементов, каждый из которых должен быть синхронизирован, что гарантирует качество обслуживания, соответствующее интернациональным стандартам и потребностям пользователей сети. Очень часто требуется дополнительное количество выходов в узлах сети для синхронизации всех ее элементов, что приводит к необходимости установки расширяющего оборудования. Отвечая на эти требования, Oscilloquartz представляет два устройства распределения синхронизации (synchronisation distribution units - SDU), OSA 5533C SDU и OSA 5530B SDU. Эти устройства предназначены для обеспечения максимального количества выходов от одного или двух сигналов синхронизации. Это оборудование идеально подходит как для распределения синхронизации в SDH, так и для коммутационных узлов сетей сотовой связи, в которых необходим стабильный источник опорного сигнала. Эти устройства предусматривают экономичный подход к распределению сигналов синхронизации к элементам сети, таким как коммутаторы, кроссы и мультиплексоры. |
|
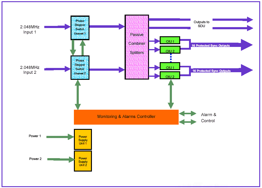
Платформа Хорошо отработанная конструкция. Все устройства распределения синхронизации применяют хорошо отработанный модульный подход Oscilloquartz, и абсолютно не требуют технического обслуживания. Возможна частичная поставка оборудования с последующей модернизации до полной конфигурации. Все карты расширения поддерживают горячую замену. Аварийное оповещение и мониторинг. В состав оборудования входит контроллер мониторинга и аварийного оповещения (Monitoring and Alarms Controller – MAC) или модуль удаленного управления (Remote Management Unit - RMU). Эти устройства собирают сигналы "тревог" со всех секций стойки, обеспечивают визуальную индикацию, содержат контактную группу реле для локального или централизованного мониторинга через RS232c или TCP/IP порт. Они характеризуются наличием индикации "срочно" и "не срочно", а также функцией "получение обслуживания" для отработки активных сигналов "тревог" и звуковым сигналом "тревоги". С программным обеспечением Oscilloquartz "Local Manager" или "SyncView" (сетевой управляющей системой от Oscilloquartz) пользователь может конфигурировать систему, получать информацию о самопроизвольных событиях и просматривать список "тревог". Изменяемое количество выходов. В распоряжении имеются несколько видов выходных модулей, каждый с 16 выходными сигналами. Поддерживаемые типы выходов: 64 кб/сек CC, E1 (2.048 Мб/сек), 2.048, 5, и 10 МГц и др. Для устройств существует широкий выбор выходных сменных соединителей (группами по четыре). В ассортимент соединителей входят: D-type для 100 Ом, 120 Ом или 133 Ом портов и BNC, 1.6/5.6, 1.0/2.3 или тип 43 для 75 Ом портов. При последовательном или параллельном подключении нескольких устройств распределения синхронизации можно обеспечить несколько сотен выходов. Описание изделия. Защищенный интерфейс устройств распределения синхронизации принимает два внешних опорных сигнала 2.048 МГц и обеспечивает до 96 1:1 защищенных или незащищенных выходов сигнала синхронизации, "привязанных" к выбранному источнику синхронизации. При исчезновении синхронизации на выбранном входе устройство автоматически переключается на второй вход. Когерентность фазы на выходе после переключения поддерживается с точностью < 1/8 единичного интервала (61 нс), типично 5 нс. Это важно для сетей SDH, которые более чувствительны к изменениям фазы. Переключение обычно происходит автоматически. Ручное переключение осуществляется посредством ПО Local Management. OSA 5530B SDU также имеет дополнительные выходные порты для синхронизации следующих в цепочке SDU-устройств. Оборудование подключается к ПК для решения задач управления и оповещения о "тревогах". При совместной работе с OSA 5548B SASE устройство может управляться сетевой системой управления синхронизацией SyncView, обеспечивая оповещение о "тревогах" и управление оборудованием. ![]() Краткая характеристика OSA 5530B SDU. Структурная схема OSA 5530B SDU.
|




